🚦Firewall
Implement Firewall mechanisms for secure payment flows.
What is Firewall?
Firewall is a rule-based engine designed to apply an additional level of security by filtering transactions in real time before they proceed through the payment flow. It operates on the defined scale, helping to prevent fraud and enforce business logic while allowing or blocking transactions based on predefined conditions.
Firewall is a smart mechanism that enables diversification and mitigation of potential risks through transaction finalisation control.
In our system, the Firewall functions as an add-on that you can install, configure, and manage.
How does Firewall work?
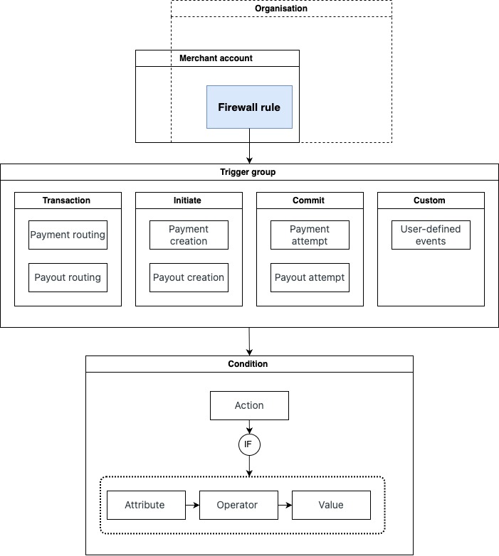
Firewall algorithm consists of related logical components that are combined and function as a single unit. The Rules may be applied at the Organisational or Merchant account level.
Components
| Component | Description |
| Rule | It is a broader entity that includes Action, Triggers group & Triggers, and Condition. |
| Trigger group & Triggers | Each Rule is linked to a Triggers group and to the selected Triggers it contains. In this respect, the Triggers group can be perceived as the combination of Events that should trigger the Rule. |
| Condition |
It is an entity that defines how a transaction should be evaluated and handled by the Firewall engine within the system.
The Conditions are built with the formula: Condition = Action + (attribute → operator → value).
The formula determines the way in which the Condition should be fulfilled so that the Rule can be initiated and function in the system. |
Workflow sequence
- Trigger fires when the user specifically interacts with the system.
- Firewall perceives the relevant transaction data.
- Rules with predetermined Conditions are initiated.
- If a Rule matches, the defined Action is executed.
Scenario
Rule: Block if Card Issuer Country equals to russia.
Effect: Whenever a transaction is initiated, the system evaluates the card's issuing country. If it matches “russia,” the rule is triggered and the transaction is blocked automatically, preventing it from being processed further.
Benefits & Importance
- Fraud prevention: Establish the Rules which block the suspicious or non-compliant transactions.
- Enhanced operational efficiency: Craft Conditions that reduce manual monitoring and meet your operational needs.
- Regulatory compliance: Set restrictions that suit your security constraints.
- Business-related limits: Apply logic based on your current business needs and preferences.
Updated about 2 months ago
